以前微处理器(MPU)与微控制器(MCU)是截然不同的两种设备,MPU支持丰富的软件系统,如Linux和相关的软件堆栈,而MCU通常将专注于裸机和RTOS。近年来,随着MCU的性能越来越高,MCU和MPU之间的区别变得越来越模糊。
STM32MP135是一款入门级的高性价比MPU,适用于MCU性能达不到要求或者需要跑Linux的场景。米尔的STM32MP135开发板提供基于STM32Cube的Bare metal裸机开发的软件,能够进一步加强实时性能支持以满足用户实现硬实时应用的需求。这一点尤其对习惯于使用MCU开发的用户来说非常友好,可以让开发者在使用MPU强大性能的同时获得类似MCU的开发体验。米尔提供了支持裸机开发环境,接下来就让我们介绍如何在米尔的STM32MP135开发板上进行裸机开发。

米尔基于STM32MP135核心板及开发板
1. 环境搭建
1.1. 获取源码
下载米尔提供的 04_Sources/STM32CubeMP13-1.0.0源码包,并使用 STM32CubeIDE 导入STM32Cube_FW_MP13_V1.0.0\Projects\STM32MP135C-DK\Examples\DDR\DDR_Init文件,点击File->Import->Existing Projects into Workspace。


1.2. 编译源码
成功导入工程后进行编译,点击 进行编译,当下方出现0 errors, 0 warnings表示编译成功。

1.3. 开发板接线
当工程源码编译完后,开发板需要连接ST-Link进行调试,并且将拨码开关拨到工程模式1-4:1000,用到的接口是J7,由于出厂时没有将引脚焊接,需要用户自行焊接,接线方式如下图:

1.4. 调试工程
在2.3中编译完后,接下来进行调试的操作,点击 调试,如图:

进入到界面之后点击全速运行,看到开发板的蓝灯在闪烁说明ddr初始化成功:

2. 应用加载
2.1. 应用环境配置
在初始化完ddr后,接下来就是让应用程序跑在ddr上,这里我们选用MYD-YF13X-20230601\STM32CubeMP13-1.0.0\Projects\STM32MP135C-DK\Templates\BSP_BasicTemplates路径下的工程应用:
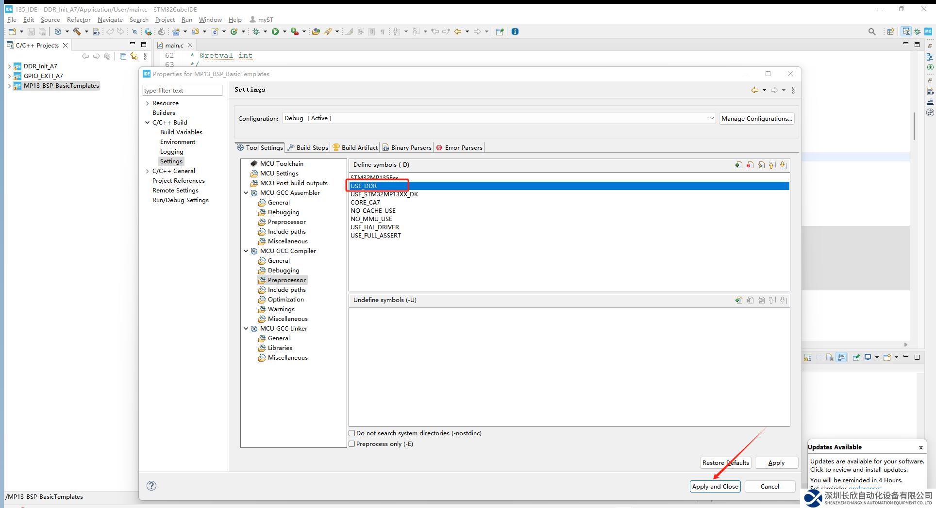
根据1.1中的方法导入工程,看到工程成功导入之后,右键点击工程文件名,然后点击properties:

在执行以上操作后弹出Enter Value后添加USE_DDR字符并保存:

继续右键点击工程文件名,然后点击properties:

按照以上步骤打开STM32CubeMP13-1.0.0\Projects\STM32MP135C-DK\Templates\BSP_BasicTemplates\STM32CubeIDE\MP13_BSP_BasicTemplates路径下的stm32mp13xx_a7_sysram.ld文件:

将REGION_ALIAS("RAM", DDR_BASE);部分的注释删除,再把REGION_ALIAS("RAM", SYSRAM_BASE)给注释掉,保存并选中:

2.2. 调试应用
将以上环境配置完成之后,在应用调试阶段也需要进行一个配置,打开工程的调试设置界面,点击startup,将monitor reset删除,保存并调试:

将开发板接上串口,全速运行,串口会打印Hello World - USE_STM32MP135 BOARD,至此应用调试成功。

3. 创建应用
3.1. 适配硬件
以米尔MYD-YF13x开发板上的心跳灯为例,首先要确定心跳灯用到的GPIO口。查看硬件原理图可以看到心跳灯连接的是SPI5_MOSI:

通过查看米尔的Pin List可知道SPI5_MOSI对应的引脚是PH12,那么接下来就开始创建工程来配置心跳灯的闪烁。
3.2. 工程创建
米尔创建的工程位于STM32CubeMP13-1.0.0\Projects\STM32MP135C-DK\Examples\GPIO\GPIO_EXTI路径下,根据1.1中的方法导入工程,如下:

开始对心跳灯进行配置,修改stm32mp13xx_disco.h里的心跳灯引脚配置:

修改完后回到main.c文件里在while函数中添加心跳灯的代码:

编译并调试后,让程序全速运行,可以看到开发板上的蓝灯闪烁:

至此创建的工程调试成功。

产品介绍
米尔STM32MP135开发板,基于STM32MP13系列处理器,单核 Cortex-A7 设计,运行频率高达1GHz,专为入门级Linux、裸机或RTOS系统设计。开发板采用12V/2A直流供电,搭载了2路千兆以太网接口、1路USB2.0协议MINI PCIE插座的4G模块接口、1路RGB显示接口、1路音频输入输出接口、2路USB HOST Type A、1路 USB OTG Type-C接口、1路Micro SD接口等。开发板接口丰富,适用于能源电力、工业控制、工业网关、工业HMI等场景。

产品链接:https://www.myir.cn/shows/110/57.html
Copyright © 2022-2024 深圳长欣自动化设备有限公司 版权所有 备案号:粤ICP备19020277号-4